
Meeting Ink 會議機器人與 Google Calendar 串接,自動錄製功能使用教學
February 3, 2026線上會議除了能夠採用視窗錄製的功能,也可以直接使用機器人自動加入會議!不管你想追求不打擾會議的順暢錄製方式、或是重視自動加入的效率 —— 搭載會議機器人設定的 Meeting Ink 都能做到,透過 Google Calendar 的串接,日曆會議將自動出現在 Meeting Ink 介面,Bot 依你的設定自動加入會議,逐字稿與摘要一鍵取得;臨時會議也能手動派送機器人錄製線上會議。
使用邏輯超簡單,前往串接頁面、完成 Google 授權,即可啟用!
本篇將從前往串接頁面、允許 Calendar 權限,到機器人設定、日曆介面與加入臨時會議/手動啟用機器人(錄製線上會議),一步步帶你完成設定。
如何開始使用 Meeting Ink 會議機器人與 Google Calendar 串接?
快速上手步驟:
Step 1|前往串接頁面

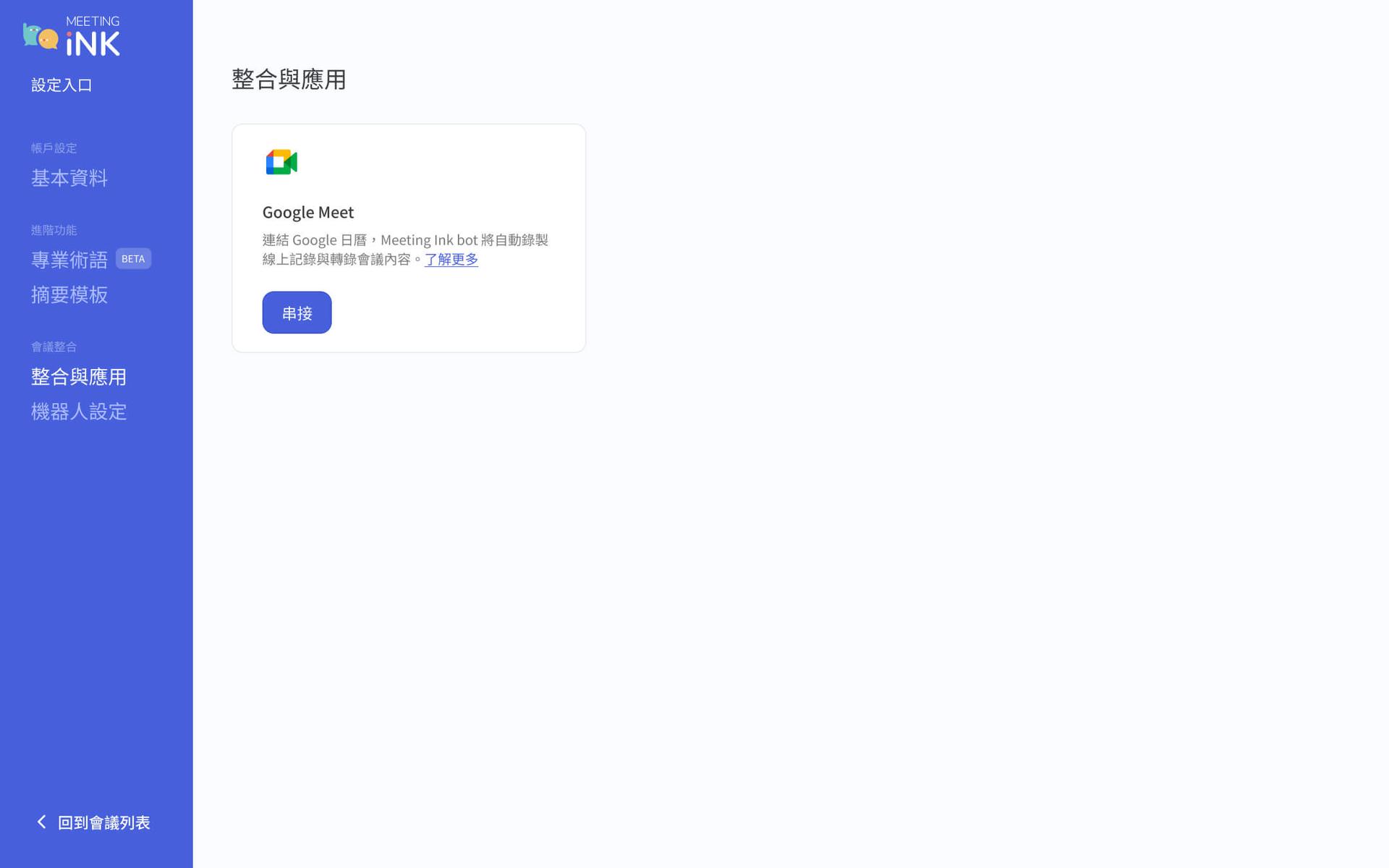
- 若你尚未串接任何帳號,在設定進入『整合與應用』頁。
- 在 Google Meet 的整合工具點選『串接』,即可進入串接頁面。
Step 2|點擊 Google SSO,並允許 Calendar 權限

- 於串接設定中連結你的 Google 帳戶,系統會導向 Google 登入畫面,請使用你的 Google 帳號登入。
- 確認『存取 Google 日曆』的選項完成打勾後按下『繼續』鈕( APP 操作不需要勾選此項目即可繼續);即可完成 Google Calendar 串接,在 Meeting Ink 同步你的日曆會議。
- 若未授權 Calendar 權限,將無法在日曆畫面正確顯示會議;如遇權限不足提示,請至 Google 帳號設定中補授權,重新執行串接流程。
- 如需串接其他 Google 帳戶也可在『整合與應用』頁透過設定選項,取消串接再重新改換帳戶。
- 企業/工作空間使用者同樣在該工作空間下進入:設定 → 整合與應用。
Step 3|啟用後前往機器人設定與日曆

- 串接成功後,同一張 Google 功能卡片上會出現『機器人設定』按鈕,點擊即可進入機器人設定頁。
- 透過基本設定與自動化設定,將可讓機器人自動加入會議的操作更符合你的會議需求。
- 回到 Dashboard 工作室,即可在畫面左側導覽中的日曆頁面中,顯示來自 Google Calendar 的會議。
機器人設定頁介紹,更快速便捷的自動加入會議
完成 Google 串接後,可在機器人設定頁調整 Meeting Ink Bot 的自動行為,讓參與流程、會議紀錄與摘要更符合你的需求。請注意,機器人設定僅開放 Pro 及以上的方案使用,Basic 方案用戶僅能使用瀏覽日曆的串接服務。

基本設定
- 會議轉錄語言:選擇會議使用的語言,以取得正確的會議逐字稿。
- 機器人名稱:自訂機器人在會議聊天室中顯示的名稱。若填寫自訂名稱(例如:「Bot」),顯示為 Bot - Meeting Ink;若留白或未填寫,則僅顯示預設值 Meeting Ink。
- 會議加入提示:機器人開始錄製會議時,會自動在會議聊天室發送一段訊息。系統會先顯示會議提示詞(例如:XXX has invited Meeting Ink to record the meeting and take notes. Security & Privacy info: https://dwave.cc/privacy-policy),後續會再接上您在此自訂的提示內容。
會議自動化
- 加入會議:設定 Bot 是否自動加入會議,可選「所有會議均加入」、「僅加入我主持的會議」等,或「所有會議均不加入」。企業版用戶則可選擇「僅加入內部會議(所有參與者為同樣後綴 Email 用戶)」。請注意,若選擇所有會議的自動加入,將會自動消耗每月的會議時數。
- 會議規則:在此輸入 關鍵字,Bot 只會自動加入會議標題符合關鍵字的會議。如前項選擇了所有會議均加入、且在此項輸入了關鍵字 ABC,則 Bot 僅會加入標題含 ABC 的會議場次。
- 會議連結:會議結束後,是否郵件自動發送會議共享連結,以及發送對象選擇(所有受邀者/均不發送)。企業版用戶也可選擇「僅內部成員」的選項。請注意,該同步也會自動發送至被分享用戶的『共用會議』頁面中。
- 產生會議摘要:可選擇會後是否依選定的「摘要模板」自動產生摘要;亦可關閉自動產生摘要的功能。
- 選擇摘要語言:依你使用的摘要語言選擇對應設定。
- 電子郵件通知:可開啟「會議開始前 30 分鐘向參與者發送電子郵件通知」。
編輯完成後,設定會自動儲存;回到個人版 Dashboard / 企業版 Workspace 的日曆頁面及所有會議頁面即可看到依新設定運作的會議列表與卡片狀態。
日曆頁面介紹
在左側導覽點擊日曆後,會進入 Meeting Ink 的日曆頁面,依所選日期顯示該日的會議排程。請注意,若於 Google Calendar 安排會議時,並無設定 Google Meet 連結,則不會在 Meeting Ink 日曆畫面中顯示該場會議。

頁面結構
上方:顯示年月與日期區塊
- 顯示目前檢視的 年/月,並可切換 上一個月/下一個月。點擊標題可快速回到「當前日期」。
- 日期列:以橫向捲動顯示一段日期區間,點擊某一天可選取該日,下方會議列表會隨之更新。
下方:當日會議列表
- 若選取的日期是今天,標題顯示為今日會議;若選取其他日期,則顯示當日會議。
- 列表會依串接狀態與會議資料顯示不同內容:
- 尚未串接日曆時,會出現尚未串接任何日曆的提示卡片,並有前往串接按鈕,引導你回到整合與應用頁面完成 Google 串接。
- 已串接但該日沒有會議時,會顯示當日無會議的空白狀態。
- 已串接且有會議時,每個會議會以會議卡片呈現,包含會議時間、標題、主持人、會議連結與 Bot 狀態等。
會議卡片狀態

- 尚未開始(預設):可設定自動加入開關、轉錄語言等,會議開始後 Bot 會依設定加入。請注意,會議前十分鐘不支援機器人自動加入狀態的變更,若想重新安排機器人加入該場,請於會議開始後使用手動功能操作。
- 進行中:顯示錄製狀態、進入會議連結,以及錄製會議等操作;也可從此處錄製線上會議(加入機器人)。
- 會議結束:可查看會議紀錄,並可從紀錄頁面下載或查看逐字稿與摘要。
- 其他狀態如處理中、錯誤、重試、額度達上限等,卡片上會顯示對應提示與按鈕。
機器人手動加入會議(錄製線上會議)
除了日曆上已存在且設定好自動加入的會議之外,Meeting Ink 也支援分配機器人錄製臨時線上會議;機器人手動加入會議的功能使用主要分兩種情境:
從日曆卡片操作


・當機器人設定不自動加入會議、或未設定自動加入的會議,在日曆卡片中,前述情境的會議開始時,該會議卡片上會增加『加入機器人』的按鈕。
・點選加入機器人按鈕,則會開啟錄製線上會議的顯示介面,選擇會議轉錄語言後按下確定,即會進行機器人派送的作業、開始錄製該場線上會議,此時日曆卡片上則會顯示『會議錄製中』的狀態提醒。
錄製線上會議視窗欄位


- 若你想派送機器人進行錄製的會議不在你的 Google Calendar 排程中,你可以透過 Dashboard 首頁的『建立會議』功能,並選擇『會議機器人』選項。
- 操作選項包含選擇『轉錄語言』並貼上欲錄製的線上會議連結;目前僅支援 Google Meet 會議錄製。
- 確認『開始記錄』後,即會派送機器人至指定線上會議中,此時需由會議建立或參與者的權限確認,方可讓機器人加入會議、並開始記錄。若機器人被拒絕加入會議,日曆卡片會跳回『加入機器人』的按鈕。
- 若遇額度限制,畫面上會提示處理方式,提醒方案升級。
透過 Google Calendar 串接與機器人設定,Meeting Ink 能更貼合你的開會習慣,讓日曆會議一覽無遺,並在需要時快速錄製線上會議,不錯過任何重要討論。對於大量會議需求者,機器人自動錄製將是良好的選項。
不論是個人或團隊使用,都能在整合與應用完成串接、在機器人設定微調行為,並在日曆頁面掌握每場會議的狀態與錄製選項。
👉 立即體驗會議機器人與 Google Calendar 串接
延伸閱讀:
台語語音辨識上線:台語講 AI 一樣可以記,會議紀錄更貼近在地使用
零門檻寫好會議紀錄:20種全新會議摘要模板 & 自訂模板完整使用指南
FAQ
在使用 Meeting Ink 會議機器人加入線上會議時,偶爾可能會遇到機器人加入、被移除或未出現的情況。以下整理幾個常見問題與對應解決方式,協助你快速排除狀況、順利完成會議錄製。
Q: Google Calendar 會議未包含 Google Meet 連結?
A: Meeting Ink 會議機器人是依據「Google Calendar 事件中的會議連結」來加入會議的。
若該場日曆會議僅有標題與時間,未建立或未附上 Google Meet 連結,機器人將無法自動加入。
建議檢查方式:
- 確認該筆 Google Calendar 會議是否已加入 Google Meet 會議連結。
- 編輯日曆事件,點擊「新增 Google Meet」,儲存後再回到 Meeting Ink 日曆頁確認狀態。
Q: 會議中長時間無聲,機器人自動離開會議了怎麼辦?
A: 為避免佔用資源,若機器人在會議中 連續超過 10 分鐘未偵測到任何聲音,系統會自動將機器人移除該場會議。
適用情境包含:
- 會議尚未開始但已提前開房。
- 長時間靜音、休息時間。
- 會議中斷但未正式結束。
若會議稍後仍會繼續進行,可依下方方式手動重新加入機器人。
Q: 機器人被踢出或未成功加入,如何手動加入?
A: 若 Meeting Ink 機器人在會議中被主持人移除,或因權限、連線等問題未成功加入,可透過手動方式重新加入。
- 情境一|錄製進行中被踢掉,想繼續錄製同一場 Google Meet。
- 情境二|尚未開始錄製就發現沒有機器人加入,你可以使用以下任一方式加入:
- 從 Dashboard 工作室的建立會議:
- 在 Dashboard 頁面,使用建立會議功能,選擇「會議機器人」選項。
- 點擊後,貼上 Google Meet 會議連結,點選開始記錄, 機器人會重新進入 同一場 Google Meet,重新錄製會議(若是情境二,會需要主持人或與會者同意機器人的加入操作)。
- 從 Dashboard 右側日曆介面或日曆頁面加入:
- 前往左側導覽的日曆頁面。
- 找到對應的日曆會議卡片。
- 點擊 「加入機器人」,即可讓機器人進入會議並開始錄製。
Q: 沒準時開會,機器人消失了怎麼辦?
A: 即便設定了「自動加入」,但在會議開始後「20 分鐘內」沒有人接受 Meetin Ink 機器人的加入請求時,Meeting Ink 機器人會自動離開會議室 (Google Meet)。
Q: 企業版內部會員使用方式有不同嗎?
A: 基本功能將相同,同時會增加「僅限內部成員才會自動加入」的選項,若選擇該功能,內部會議僅限所有「在 Calendar 上已紀錄的與會者」皆使用同間公司的 email 信箱,若有任一外部人員 email 參與會議則不會安排機器人加入。
如何確認我整合的機器人email:
- 前往對應的企業工作空間。
- 點選大頭貼,點擊「設定」。
- 選擇「整合與應用」。
- 確認「Google Meet」已經整合並選擇同個整合卡片的「設定」。
- 檢查「綁定信箱」下列出的郵件域名「如: user@example.com,域名為example.com」。
透過以上方式,即使遇到日曆設定不完整、會議暫停或機器人被移除的情況,也能快速恢復錄製,不錯過任何重要討論內容。
建議在會議開始前,先於日曆頁面確認會議卡片狀態與機器人設定,確保錄製流程順利進行。
Q: 什麼時候可以使用會議機器人?
A: Meeting Ink 會議機器人會依「Google Calendar 的會議」或「你提供的 Google Meet 連結」加入會議並錄製、轉錄。適合以下情境使用:
- 你無法準時與會或無法親自參加,仍希望留存會議紀錄。
- 希望自動產出逐字稿與會議重點,事後查閱或分享給與會者。
- 需要固定錄製特定類型會議(例如內部同步、客戶會議),可搭配日曆自動加入。
使用前請確認:
- 該場會議具備 Google Meet 連結(日曆自動加入時,需在 Calendar 事件中已有 Google Meet 連結)。
- 已於 Meeting Ink 完成 Google 整合,並在設定中綁定正確信箱。
- 會議開始後需有人接受機器人加入請求(約 20 分鐘內),否則機器人會自動離開。
使用後請確認:
- 當你退出 Google Meet 會議後,會議若仍在進行中,機器人將不會自動退出會議,如果你希望停止錄製,必須重新會議室,並將機器人強制退出會議;否則機器人將會持續記錄會議、並使用你的會議紀錄用量。
Q: 不想使用會議機器人時,如何錄製會議?
A: 若你不想讓機器人加入會議,仍有其他方式可以錄製並轉錄會議:
- 使用「錄製線上會議分頁」功能:
- 在「建立會議」按鈕中點擊「錄製會議」,並選擇錄製模式(一般錄製或即時字幕)。
- 開啟「錄製線上會議分頁」功能,選擇正在進行會議的瀏覽器分頁(例如 Google Meet 分頁),系統會錄製該分頁的畫面與音訊。
- 會議結束後停止錄製,系統會自動完成轉錄與語者分段。
- 使用其他方式錄製後上傳:
- 若你偏好使用其他裝置或工具錄製會議(例如錄音筆、手機錄音、其他螢幕錄製軟體等),可先以該方式錄製會議音訊。
- 錄製完成後,將音檔上傳至 Meeting Ink 進行轉錄;支援 .mp3、.wav、.m4a、.aac 等主流音檔格式。
Q: 機器人紀錄與一般錄製的語者分段功能分別支援哪些情境?結果如何?
A: 語者分段功能是否可用以及結果會依「使用方式」而不同,可參考下表:
若轉錄結果中語者標示不正確(例如人數不符、同一人被拆成多個語者),請先確認:是否多人共用同一帳號入會(僅適用於會議機器人)、網路或音訊是否中斷、以及是否在支援的語言與人數範圍內;若問題持續,可透過產品內回饋或客服管道提供具體會議情境與截圖,以利排查。
台語(Beta)辨識目前尚未支援以上述使用方式獲取語者分段資訊,但可於上述操作獲得轉錄結果。
👉 立即體驗會議機器人與 Google Calendar 串接
聯繫我們
我們會不斷優化 Meeting Ink 的產品效能、開發出更多能幫助您提高參與會議效率的好功能,敬請期待!
如果您有任何建議或回饋,歡迎隨時聯絡我們的客服團隊;也希望您不吝提供更多模板建議給我們:
- Email: service@dwave.cc
- Facebook Messenger: 點這裡
by Meeting Ink Product Team

免費試用 Meeting Ink
體驗 Meeting Ink 所有核心功能,讓你的會議效率更高效!
延伸閱讀

YouTube / Apple Podcast 連結一貼即轉錄:做筆記、寫文章、重點整理全搞定

台語語音辨識上線:台語講 AI 一樣可以記,會議紀錄更貼近在地使用

Meeting Ink 企業角色設定上線:把「可分享、可存取、可稽核」變成企業防護的預設項目